Git Client,完成了Sublime。 认识Sublime Text制造商的新Git客户。 活泼的UI,三向合并工具,并排差异,语法突出显示等。 无需等待即可登台文件,大块和线条– Sublime Merge非常非常快。



功能亮点
集成合并工具
该集成的合并工具允许您直接解决任何合并冲突的崇高合并,而不必打开你选择的编辑器。
冲突以3窗格视图呈现。左边是您的更改,右边是他们的更改。中间的窗格中是已解决的文本,带有可在更改或更改之间进行选择的按钮。与Sublime Text相同的文本编辑功能也可用于更复杂的合并。
单击中间窗格中的标题将在可编辑合并结果和基础文件之间切换。
使用Ctrl+ S或保存按钮保存合并的文件。
强大的搜索
使用“按类型查找”搜索来查找您要查找的确切提交。
搜索提交消息,提交作者,文件名和通配符模式。复杂的搜索查询可以使用构造and,or和()符号。
例如,min-parents:2 author:jskinner path:tests/* (bug fix or test)将在tests目录中的jskinner中搜索包含单词“ bug”和“ fix”或单词“ test”的合并提交。
您可以使用Ctrl+ F或通过菜单打开搜索:导航搜索。▶
无与伦比的性能
Sublime Merge与Sublime Text建立在相同的自定义平台上,可提供无与伦比的响应能力。凭借功能强大的跨平台UI工具包,无与伦比的语法突出显示引擎以及自定义的高性能Git阅读库,Sublime Merge设置了性能标准。
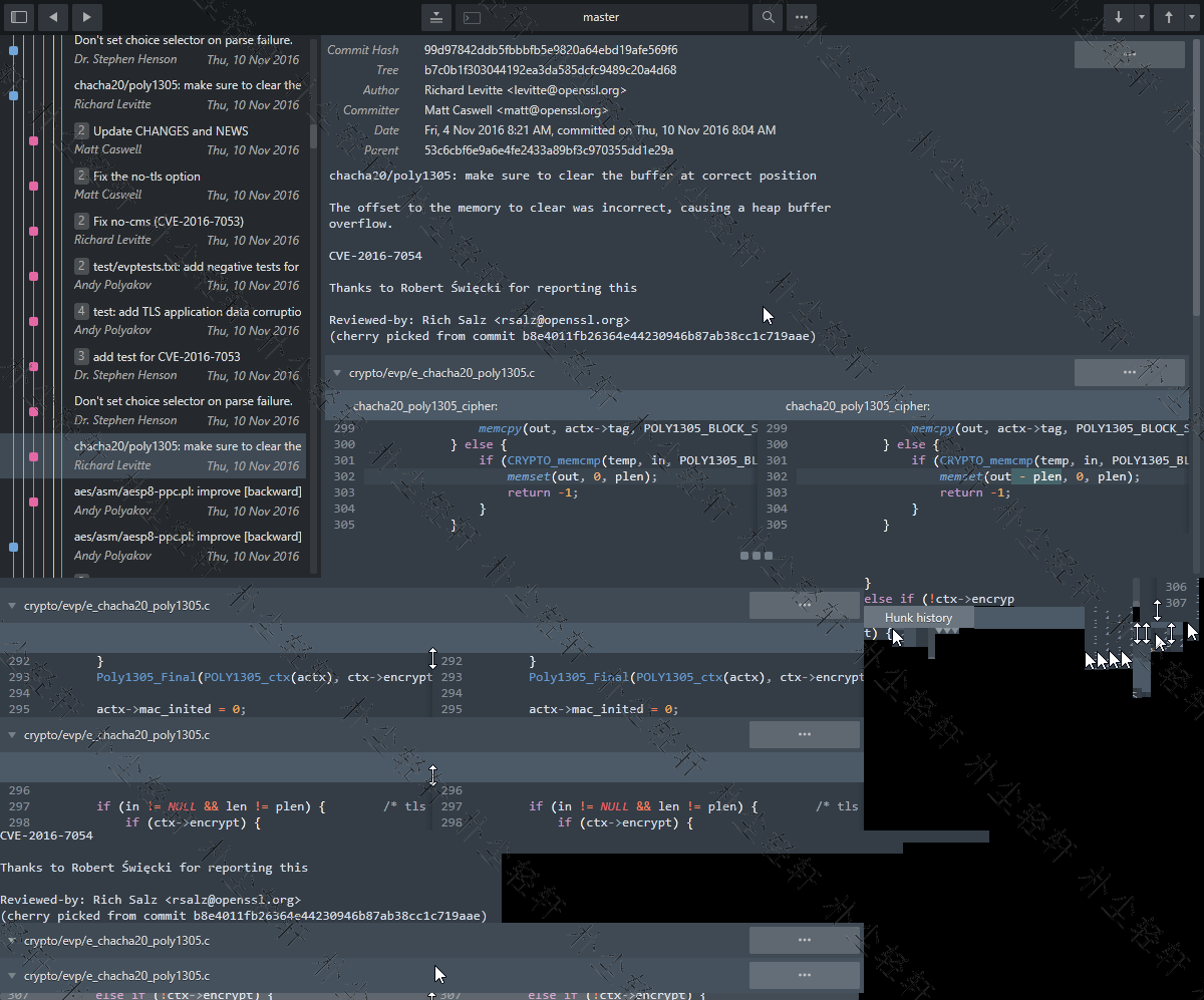
BLAME
通过命令面板或查看提交时打开文件的责任,以确切查看文件的哪些行是由哪些提交添加的。
轻松查看每一行代码的年龄,作者和提交哈希,并使用我们的提交颜色编码查看哪些行来自同一提交。单击装订线中的一行以突出显示同一提交中的所有其他行。
责备工具还将检测代码何时从存储库中的另一个位置移出,因此您可以真正地跟踪代码的历史记录。
高级差异
在合理的情况下,我们将向您确切显示更改了哪些单个字符以进行提交。
这包括重命名或移动文件时,解决冲突时或仅查看提交历史记录时。
使用Ctrl+ 鼠标左键在Sublime Merge中选择任意两个提交,以显示它们之间的差异。
文件和大块的历史记录
从历史上使用的任何文件或大块… ▶文件历史记录或大块历史按钮来查看在源代码的全部历史。这还将跟随整个存储库中的任何文件移动或重命名。
命令面板和键绑定
键盘的使用对我们很重要。使用Tab键浏览应用程序的各个部分,使用Space键切换扩展,并使用Enter键暂存/取消暂存。编写提交消息时,请使用Ctrl+ Enter进行提交。
该命令面板被触发按Ctrl+ P,并允许您快速访问一大组的Git命令以及其它崇高合并功能。
光明与黑暗主题
在浅色和深色主题之间选择,以适合您的口味。您可以在上面预览这些主题。
打开“ 首选项▶” “ 首选项…”菜单以更改主题。
深色主题仅在具有有效许可证密钥的情况下可用。
可扩展性
就像Sublime Text一样,Sublime Merge中的几乎所有内容都是可扩展的。按键绑定,菜单,主题和命令面板都可以通过简单的JSON文件进行自定义。
语法高亮
Sublime Merge对您看到的每一行代码执行与Sublime Text相同的完整语法突出显示。
我们甚至会使用在Sublime Text安装中找到的所有其他语法定义来突出显示语法!
命令行整合
Sublime Merge旨在与命令行协同工作。对存储库的所有更改都会实时更新,无论是从命令行还是从UI触发,所有操作都以相同的方式进行。在有意义的地方使用终端,在最有效的地方使用GUI。
使用Sublime Merge随附的smerge工具从命令行与之交互:打开存储库,非常规文件或搜索提交
成为现实
Sublime Merge使用与Git相同的术语,并且不使用Git本身以外的任何状态。使用Sublime Merge时,您使用的是Real Git,而不是简化版本。
您也可以将鼠标悬停在大多数按钮上,以查看将运行哪个git命令。
423下载站












评论前必须登录!
立即登录 注册