前几天阿里云盘刚上线了二月最新签到活动,连续签到即可免费领取8T超级会员和容量延期卡等福利。但是很多小伙伴平时没时间或者难免会忘记签到,而且一旦忘记无法补签,为了解决这个问题,某某站的大佬最新开发了个自动签到的脚本,今天分享给大家,感兴趣的抓紧跟我一起来看看吧!
01

脚本简介
脚本名称:阿里云盘自动签到脚本
下载地址:
https://greasyfork.org/zh-CN/scripts/459244
使用方法:
脚本安装成功之后,打开阿里云盘网页端登录,输入常用的邮箱(建议qq邮箱) 点击自动签到按钮提交,出现提交成功按钮即可。

提交成功之后,系统会在每天00:01:00 执行签到,随着用户增多,你的签到可能会延迟,但一定会签。
正常情况下只需点击一次即可 ,不需要每天都点击。签到失败的会有邮件提醒。
导致脚本签到失败的可能原因:
1. 清除了浏览器缓存或者阿里云盘退出登录
2. 阿里云盘修改了密码
3. Token太久失效了 会有邮件提醒
有以上操作时,需要再次点击 自动签到 按钮
多账号使用:
直接在阿里云盘网页端退出当前账号更换其它账号登录即可,换账号后需重新提交邮箱(多账号邮箱可为一个),点击自动签到。

注意:
该脚本会将你的阿里云盘token提交到作者服务端,介意勿装!
02

脚本安装教程
安装脚本之前需要先下载油猴插件,以Edge浏览器为例。
Edge浏览器安装油猴插件教程(其它国内浏览器大同小异):
点击浏览器右上角扩展-管理扩展-获取 Microsoft Edge 扩展-在搜索框搜索:Tampermonkey安装即可。(如下图所示)



点击获取后添加扩展即可安装。
谷歌浏览器安装油猴插件教程
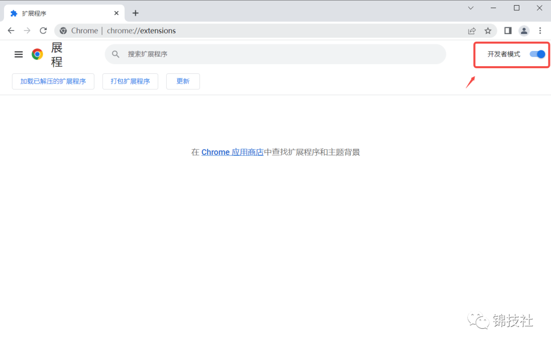
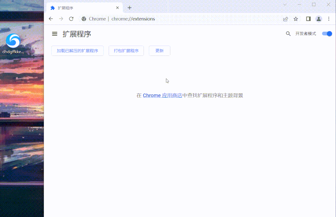
由于某种原因,谷歌浏览器是无法安装油猴插件的,需要特殊的方式才可以安装。
打开谷歌浏览器-右上角扩展程序-管理扩展程序-打开开发者模式-将我提供的油猴插件拖入进去安装即可。(文末有插件获取方式)


插件安装成功后,直接在浏览器输入需要下载的阿里云盘签到脚本地址(本文文末有获取方式),点击安装此脚本,安装即可。

安装成功后,重新刷新阿里云盘网页端就可以出现自动签到框了,提交邮箱就可以使用了。
423下载站













评论前必须登录!
立即登录 注册